Reports Nutzen
Wie sind Reports aufgebaut?
Reports bestehen aus 3 Bereichen:
Allgemein
Bereitstellung
Inhalt

[A] – Allgemein
Der Bereich "Allgemein" enthält den Namen und Titel des Reports. Außerdem können Sie hier auswählen, welcher Zeitraum im Report erfasst wird.
Wie Sie diesen Bereich konfigurieren erfahren Sie -> HIER
[B] – Bereitstellung
Im Bereich "Bereitstellung" können Sie auswählen, wie der Report ausgeliefert werden soll. Zur Auswahl stehen:
Report sofort herunterladen
regelmässigen Versand einrichten.
Wie Sie diesen Bereich konfigurieren erfahren Sie -> HIER
[C] – Inhalt
In diesem Bereich wird der eigentliche Inhalt des Reports angeben. Es wird ausgewählt, was im Report enthalten sein wird.
Sie stellen den Inhalt des Reports individuell aus verschiedenen Elementen zusammen.
Wie Sie diesen Bereich konfigurieren erfahren Sie -> HIER
Einen neuen Report hinzufügen

Klicken Sie auf Analytics und Reports [D] ▷ Die "Übersicht Analytics und Reports" öffnet sich
Klicken Sie auf [E], um einen neuen Report zu erstellen zu erstellen ▷ Das Fenster "Report hinzufügen" [F] öffnet sich
Geben Sie einen Namen für den Report ein [G]
Klicken Sie auf Bestätigen [H] ▷ Das Fenster "Report Hinzufügen" schliesst sich ▷ In "Übersicht Analytics und Reports" erscheint der neue Report im Abschnitt "Reports"
Klicken Sie auf [I] ▷ Das Menü "Report erstellen" öffnet sich
Einen Report konfigurieren
Bereich [A] – Allgemein

[A1]
Titel
Der Titel des Reports erscheint prominent zu Beginn des generierten Reports. Sie können im Titel Variablen in {{geschweiften Klammern}} verwenden
[A2]
Reportname
Der Reportname wurde in [G] vergeben. Hier können Sie den Namen anpassen. Der Reportname erscheint unauffällig in der Fußzeile des generierten Reports.
[A3]
Logo anzeigen
Wenn diese Option aktiviert ist, wird der generierte Report mit dem zugehörigen ->Projekt-Logo versehen.
[A4]
Zeitbereich wählen
In diesem Bereich können Sie festlegen, welchen Zeitraum der Report umfassen soll.
[A5]
Datum "Von"
Hier können Sie das Startdatum wählen. Dies ist das früheste Datum, das im generierten Report berücksichtigt wird. Ihnen stehen folgende Optionen zur Verfügung:
Periode vor dem "Datum Bis": Sie können einen Zeitraum angeben, der vom Enddatum [A6] rückwärts gerechnet wird.
Genaue Zeit: Sie können einen bestimmten Zeitpunkt frei definieren, inklusive Uhrzeit.
[A6]
Datum "Bis"
Hier können Sie das Enddatum wählen. Dies ist das letzte Datum, das im generierten Report berücksichtigt wird. Ihnen stehen folgende Optionen zur Verfügung:
Tag und Uhrzeit der Reporterstellung: Der Moment in dem der Report generiert wird. Diese Funktion ist besonders nützlich, wenn Sie Reports automatisiert haben.
Genaue Zeit: Sie können einen bestimmten Zeitpunkt frei definieren, inklusive Uhrzeit.
Bereitstellung
Download nach Bedarf

Sie können den Report sofort generieren und herunterladen.
Voraussetzung:
Sie haben dem Report ->Inhalte hinzugefügt.
Wählen Sie [B1]
Klicken Sie auf Speichern [X]
Klicken Sie auf [B2], um eine Vorschau zu generieren
Klicken Sie auf [B3], um den Report herunterzuladen
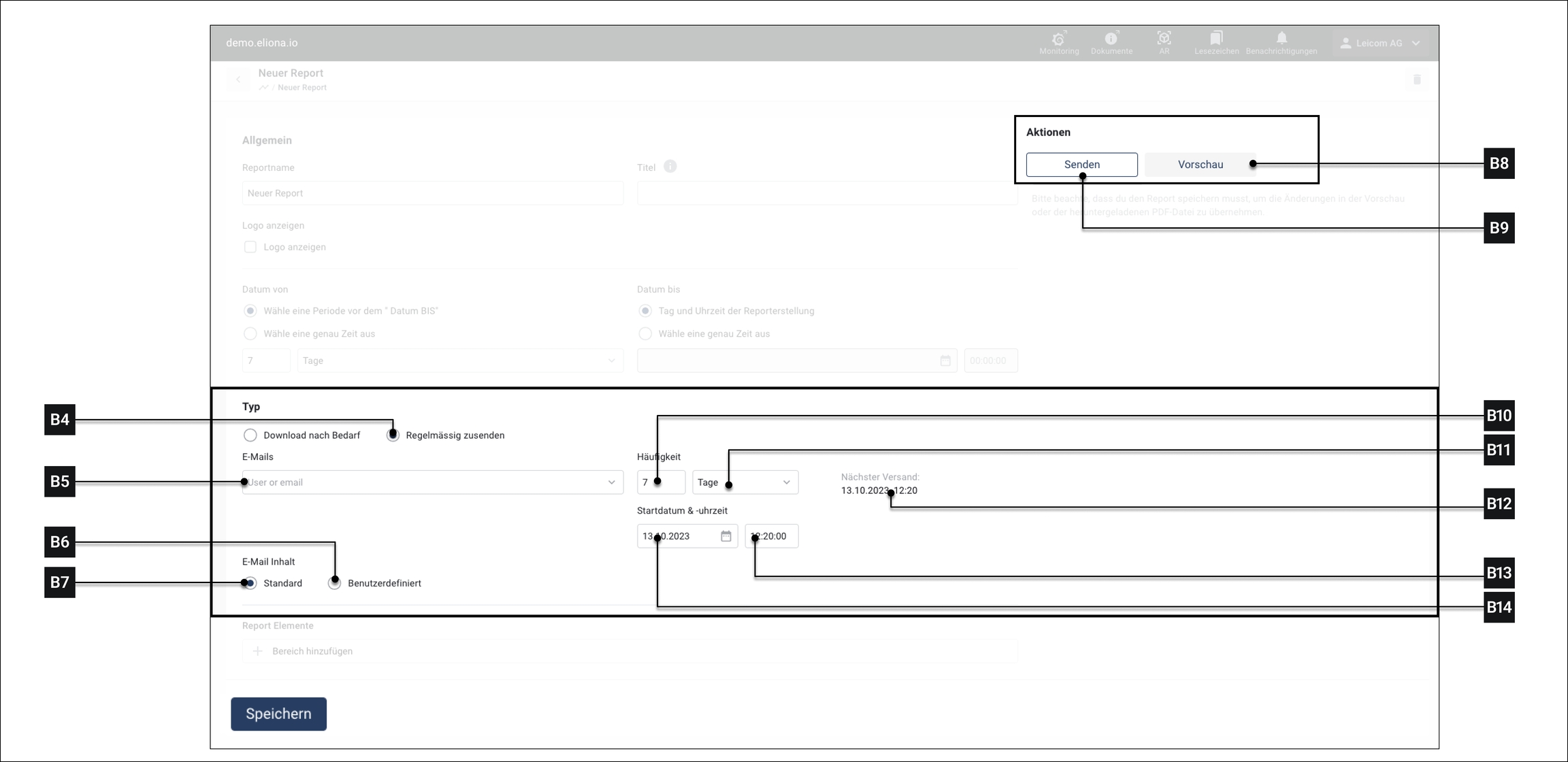
Regelmässig zustellen

Voraussetzung:
Sie haben dem Report ->Inhalte hinzugefügt.
Klicken Sie auf [B4] ▷ Zusätzliche Optionen erscheinen, siehe Abb. 5
Wählen Sie unter [B5], die E-Mail-Adresse aus, an die der Report versendet werden soll. ▷ Die ausgewählte E-Mail-Adresse erscheint im Viewport.
Wiederholen Sie Schritt 2, um weitere E-Mail-Adressen hinzuzufügen
Wählen Sie unter [B10] und [B11] aus, wie häufig der Report generiert und verschickt werden soll
Wählen Sie unter [B13] und [B14] aus, wann der erste Report gesendet werden soll.
Unter [B12] wird angezeigt, wann der nächste Report generiert und versendet wird.
Klicken Sie auf Speichern [Z]
Optional: Klicken Sie auf [B8], um eine Vorschau des Reports zu generieren.
Klicken Sie auf Senden [B9], um mit der Zustellung zu beginnen.
Inhalt
In diesem Bereich können Sie festlegen, welche Daten und Assets in den Report aufgenommen werden.

Klicken Sie auf [C1] ▷ Das Fenster Bereich Hinzufügen [C2] öffnet sich
Wählen Sie über [C3] / [C4] / [C5] / [C6] das Element aus, das Sie hinzufügen wollen ▷ Das Konfigurationsmenü für die jeweilige Option wird eingeblendet
Füllen Sie das Konfigurationsmenü aus (Siehe Unten)
Klicken Sie auf Bestätigen [CX] ▷ Das Element wird hinzugefügt
Optional: Wiederholen Sie Schritte 1-4, um weitere Elemente hinzuzufügen
Text

Dieses Feld ist dazu gedacht, Freitext zu schreiben und zu formatieren. Gewisse Aspekte Ihrer Reports können Sie so betonen.
Sie können Variablen in {{geschweiften Klammern}} einfügen.
Datentabelle

Datentabellen listen alle Daten eines ausgewählten Assets auf werden. Wählen Sie ein oder mehrere Assets, sowie die zugehörigen Attribute aus.
Analytic

Sie können vorhandene → Analytics in einen Report einfügen, um deren Auswertung direkt im Report darzustellen.
Reporter Zeitspanne verwenden
Aktiviert → Die Analytic übernimmt den im Report definierten Zeitraum.
Deaktiviert → Die Analytic wird im Report mit ihrem eigenen, in der Analytic-Konfiguration festgelegten Zeitraum angezeigt.
Alarm-Report

Der Alarm-Report ermöglicht es, eine Zusammenfassung der wichtigsten Alarme in einen Report aufzunehmen. Dabei können verschiedene Darstellungsformen gewählt werden, wie:
Top 10 Alarme nach Dauer (Tabelle)
Top 10 Alarme nach Häufigkeit (Tabelle)
Alarmmenge als Tortendiagramm
Übersicht über die tägliche Alarmmenge (Grafik)
Zusätzlich kann festgelegt werden, ob die Alarme für alle Assets oder nur für eine spezifische Auswahl von Assets in den Report aufgenommen werden sollen.
▶ Weitere Informationen zur Alarmstatistik und deren Analyse finden Sie in der Dokumentation zur → Alarmstatistik.
Was this helpful?